code deep_
所有专栏
免费领 30 美元额度
创建时间: 2025-03-02
最后更新: 2025-12-22
作者: yangbo
(96862973d)
您还没有登录
本网站仅支持通过三方授权平台新语进行登录
Previous
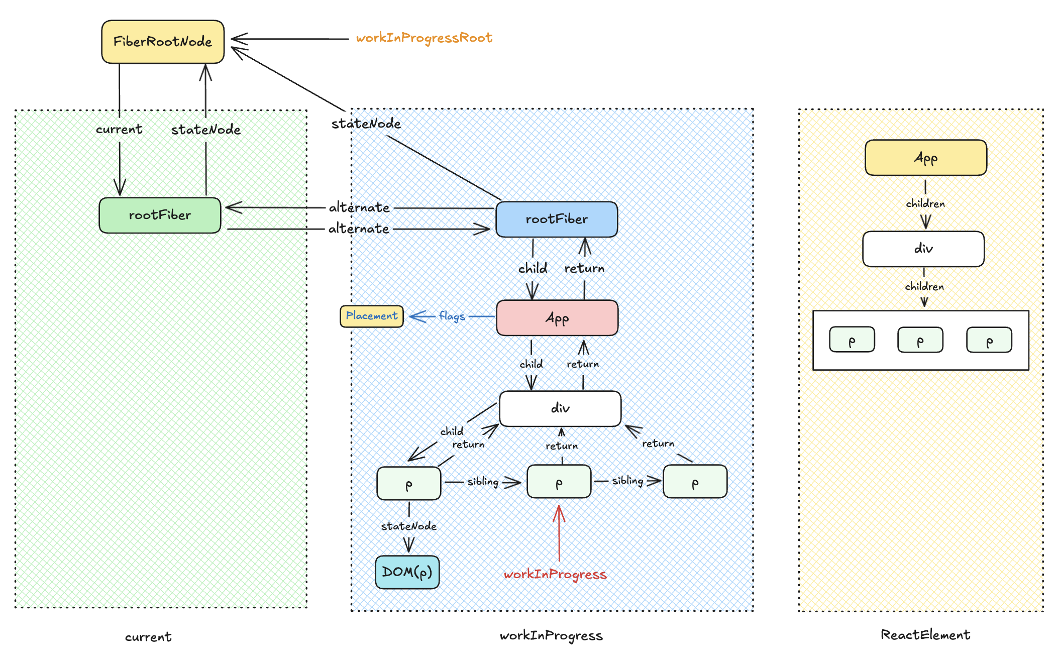
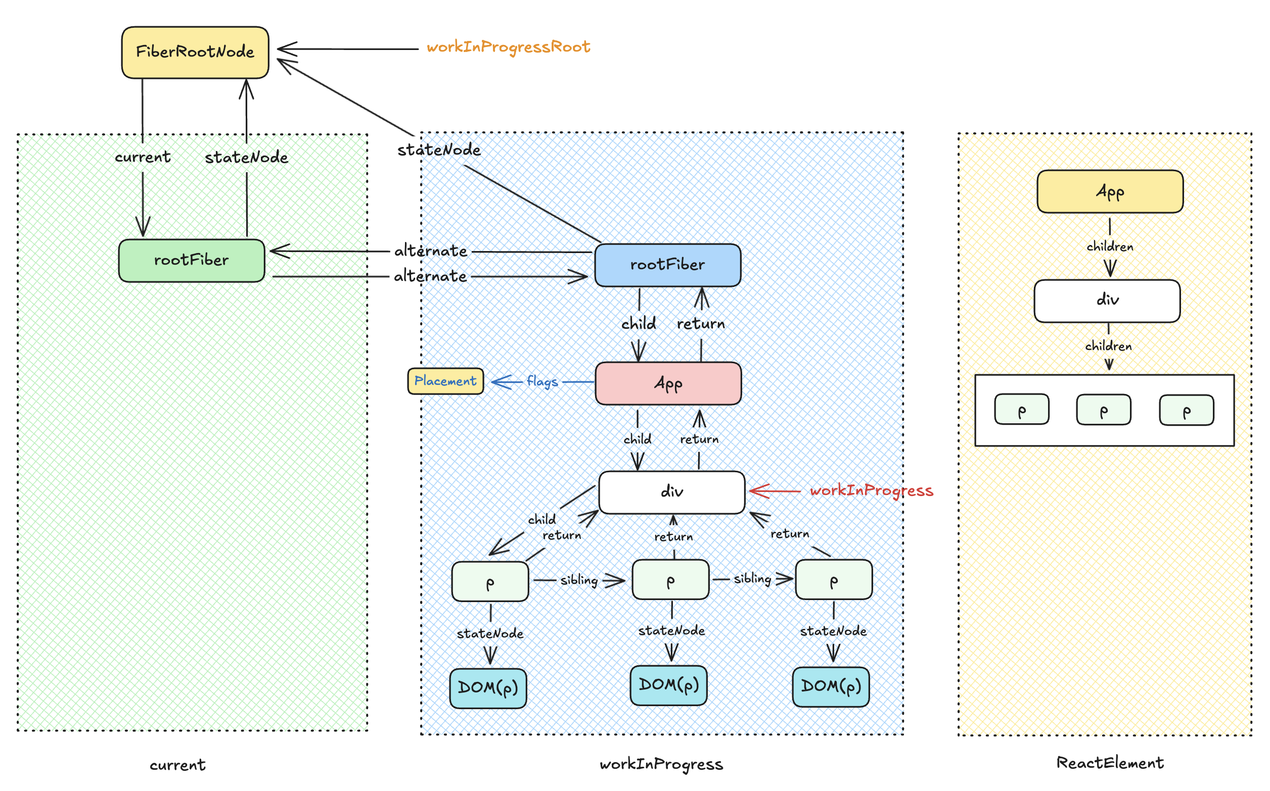
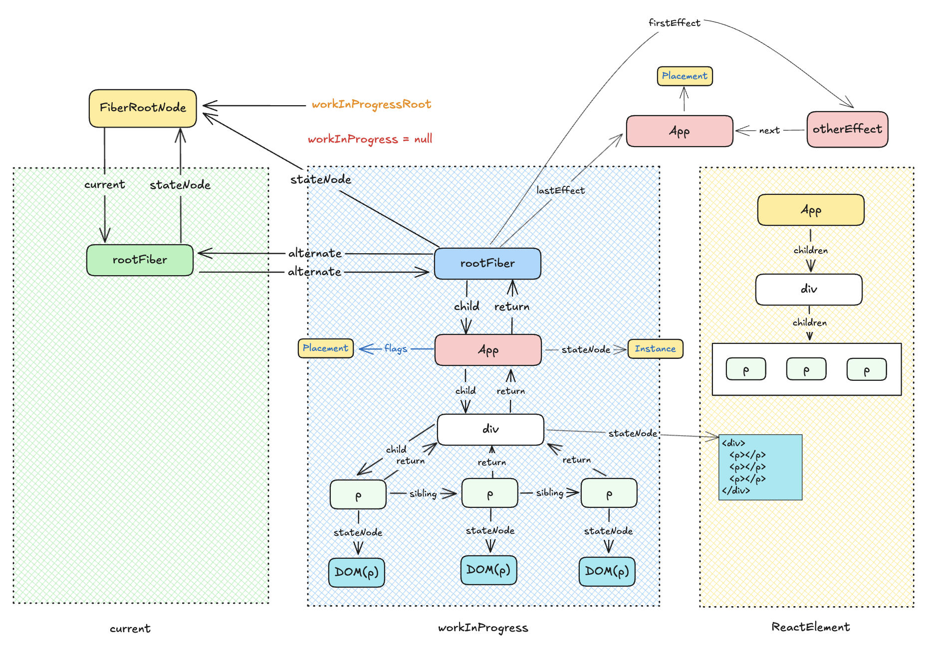
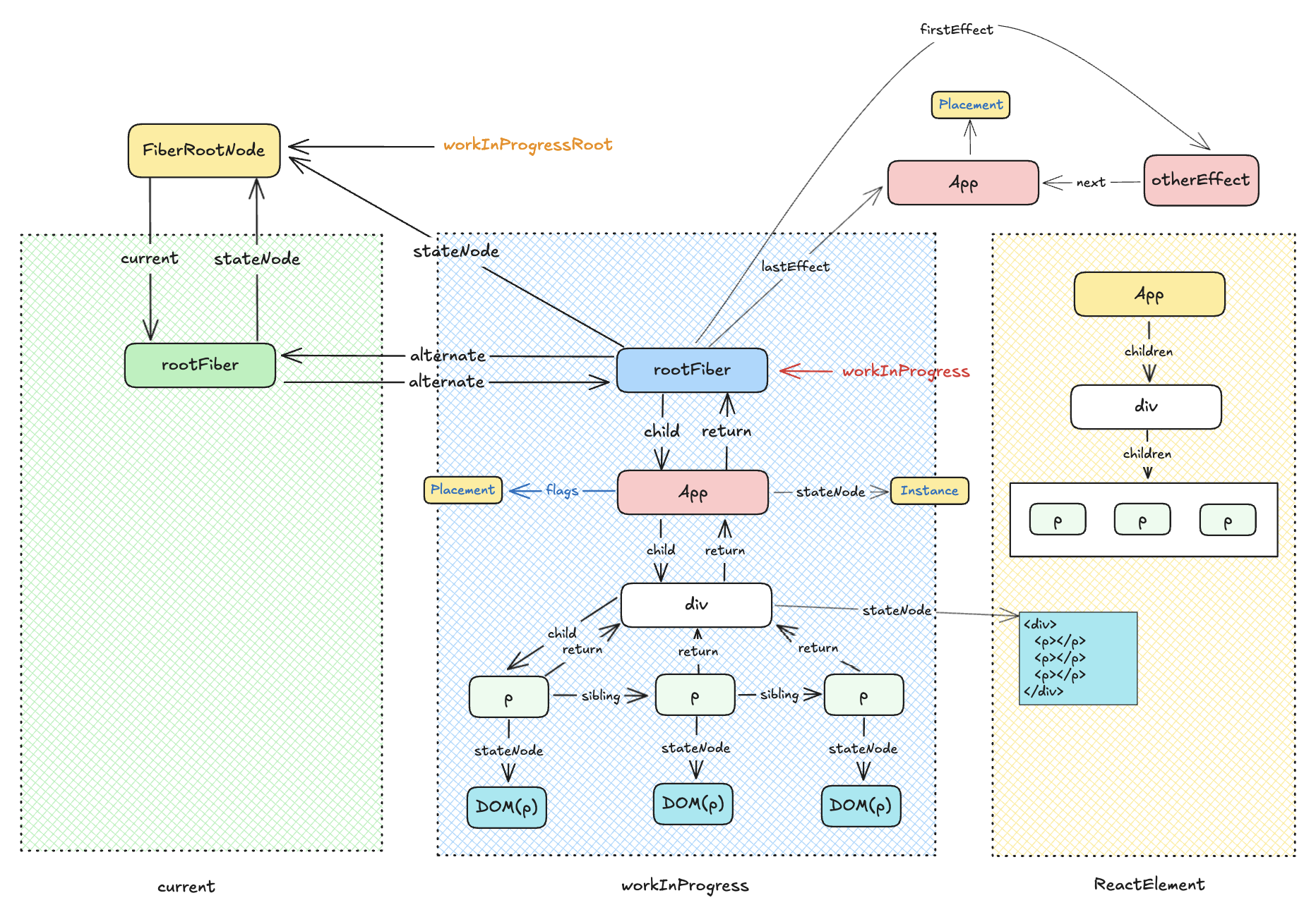
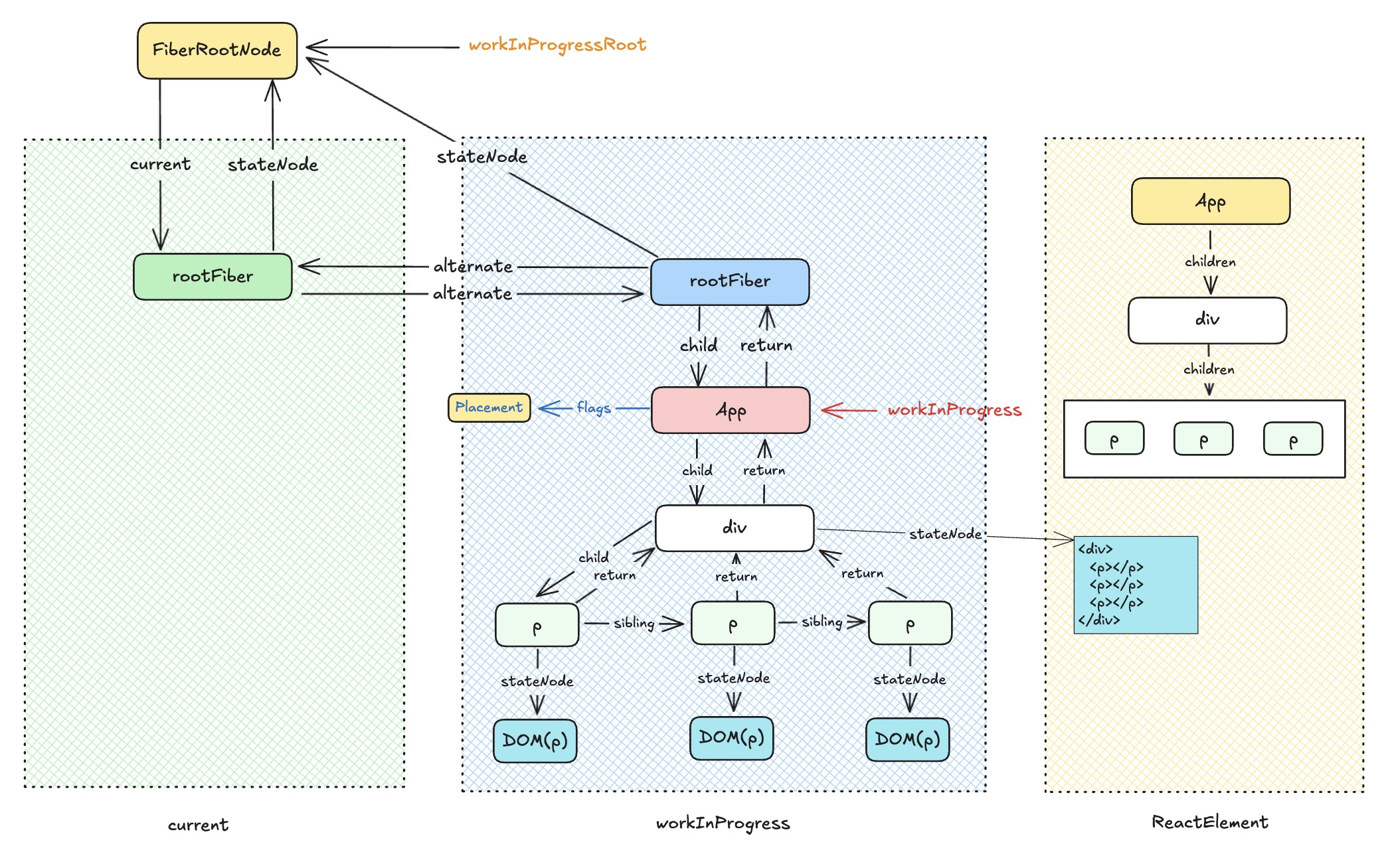
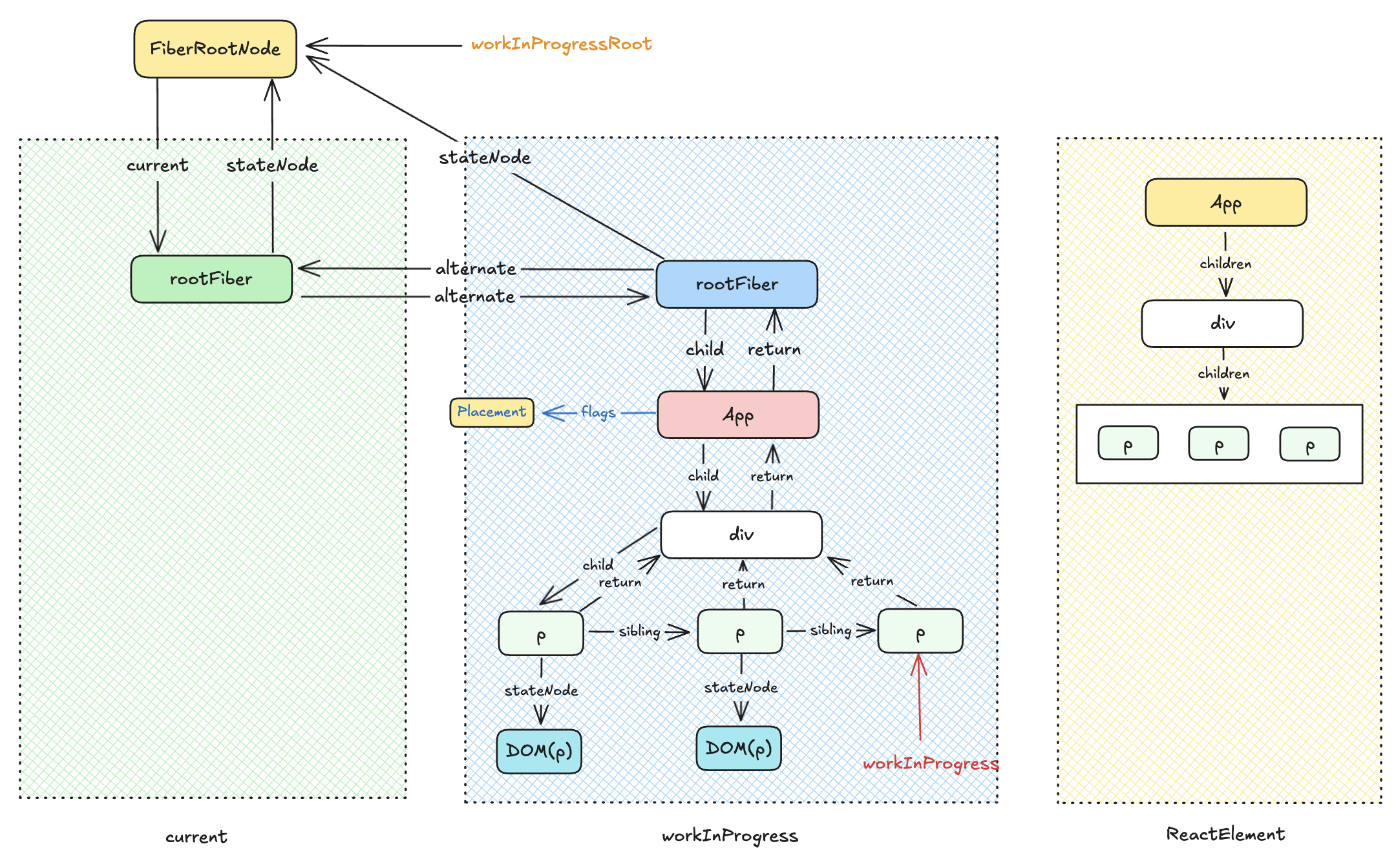
Fiber 树
Next
workLoopConcurrent
专栏首页
到顶
专栏目录